Question: How to use FHIR for ABBI
Jan 3, 2013Question:
How could you represent the ABBI text data using FHIR resources?
Background: We (the FHIR project team) have had some interaction with the ABBI development team in the past week or so. They are looking for a more formal representation for ABBI than text, and JSON has emerged as a possible / favored candidate. That lead them to looking at FHIR to see whether we had anything to offer in this space.
Answer:
Well, FHIR certainly has a lot to offer - something that is developing quickly, but is on the standards track, that offers both XML and JSON (interchangeably, which isn’t as easy as it sounds), works with REST and the web, and is easy to use. But there’s something missing: FHIR doesn’t have a relevant resource for the core of the ABBI data set. So we had a fruitful interchange with some of the ABBI team, and they sent us some definitions and sample (real) data (yay - sample data - that’s what we like, real data), and we knocked up a straw-man Claim resource that would be suitable for use with ABBI data, that includes our own experience with claims data, and that is consistent with the way things are done in FHIR.
Since this is (presently) out of band work done at the behest of some members of the ABBI team, it’s not going to be part of the FHIR spec published at http://hl7.org/fhir (for now, at least). Instead, it’s published here:
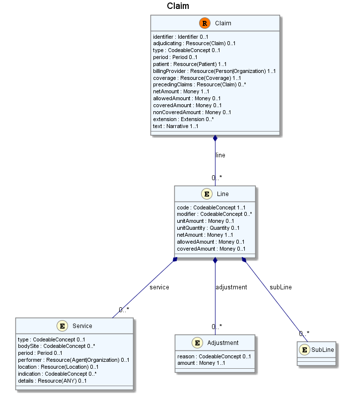
Claim Resource
Covers both initial claims (invoices) and adjudicated claims (EOBs - Explanations of Benefits). UML:
Note: there’s a problem with the representation of subline - it should be a relationship back to Line (Something for me to investigate in the tooling).
The XML definition for this is:
<**Claim** xmlns="http://hl7.org/fhir">
<**identifier**><!-- **0..1** [Identifier](http://hl7.org/fhir/datatypes.htm#Identifier) Id for this claim instance --></identifier>
<**adjudicating**><!-- **0..1** [Resource](http://hl7.org/fhir/xml.htm#Resource)([Claim](http://hl7.org/fhir/Claim.htm#Claim)) For adjudication, what invoice is it --></adjudicating>
<**type**><!-- **0..1** [CodeableConcept](http://hl7.org/fhir/datatypes.htm#CodeableConcept) Type of claim --></type>
<**period**><!-- **0..1** [Period](http://hl7.org/fhir/datatypes.htm#Period) Timeframe covered by claim --></period>
<**patient**><!-- **1..1** [Resource](http://hl7.org/fhir/xml.htm#Resource)([Patient](http://hl7.org/fhir/Patient.htm#Patient)) Covered party --></patient>
<**billingProvider**><!-- **1..1** [Resource](http://hl7.org/fhir/xml.htm#Resource)([Person](http://hl7.org/fhir/Person.htm#Person)|[Organization](http://hl7.org/fhir/Organization.htm#Organization)) Who is billing --></billingProvider>
<**coverage**><!-- **1..1** [Resource](http://hl7.org/fhir/xml.htm#Resource)([Coverage](http://hl7.org/fhir/Coverage.htm#Coverage)) What coverage is claim against --></coverage>
<**precedingClaims**><!-- **0..*** [Resource](http://hl7.org/fhir/xml.htm#Resource)([Claim](http://hl7.org/fhir/Claim.htm#Claim)) Other coverages billed --></precedingClaims>
<**netAmount**><!-- **1..1** [Money](http://hl7.org/fhir/Money.htm#Money) Amount to be paid --></netAmount>
<**allowedAmount**><!-- **0..1** [Money](http://hl7.org/fhir/Money.htm#Money) Revised amount to be paid --></allowedAmount>
<**coveredAmount**><!-- **0..1** [Money](http://hl7.org/fhir/Money.htm#Money) Amount paid by coverage --></coveredAmount>
<**nonCoveredAmount**><!-- **0..1** [Money](http://hl7.org/fhir/Money.htm#Money) Left to pay by patient and/or subsequent coverage --></nonCoveredAmount>
<**line**> <!-- **0..*** Breakdown of claim -->
<**code**><!-- **1..1** [CodeableConcept](http://hl7.org/fhir/datatypes.htm#CodeableConcept) Billing code --></code>
<**modifier**><!-- **0..*** [CodeableConcept](http://hl7.org/fhir/datatypes.htm#CodeableConcept) Qualifiers for billing code --></modifier>
<**unitAmount**><!-- **0..1** [Money](http://hl7.org/fhir/Money.htm#Money) Amount paid/unit --></unitAmount>
<**unitQuantity**><!-- **0..1** [Quantity](http://hl7.org/fhir/datatypes.htm#Quantity) Number of units --></unitQuantity>
<**netAmount**><!-- **1..1** [Money](http://hl7.org/fhir/Money.htm#Money) unitAmount * quantity + sublines --></netAmount>
<**allowedAmount**><!-- **0..1** [Money](http://hl7.org/fhir/Money.htm#Money) Cap on amount allowed to be billed --></allowedAmount>
<**coveredAmount**><!-- **0..1** [Money](http://hl7.org/fhir/Money.htm#Money) Allowed net amount with adjustments --></coveredAmount>
<**service**> <!-- **0..*** Healthcare service item is for -->
<**type**><!-- **0..1** [CodeableConcept](http://hl7.org/fhir/datatypes.htm#CodeableConcept) Service code --></type>
<**bodySite**><!-- **0..*** [CodeableConcept](http://hl7.org/fhir/datatypes.htm#CodeableConcept) Where on body was service done? --></bodySite>
<**period**><!-- **0..1** [Period](http://hl7.org/fhir/datatypes.htm#Period) Start and end date --></period>
<**performer**><!-- **0..1** [Resource](http://hl7.org/fhir/xml.htm#Resource)([Agent](http://hl7.org/fhir/Agent.htm#Agent)|[Organization](http://hl7.org/fhir/Organization.htm#Organization)) Who delivered service --></performer>
<**location**><!-- **0..1** [Resource](http://hl7.org/fhir/xml.htm#Resource)([Location](http://hl7.org/fhir/resources.htm)) Where performed --></location>
<**indication**><!-- **0..*** [CodeableConcept](http://hl7.org/fhir/datatypes.htm#CodeableConcept) Diagnosis or clinical reason --></indication>
<**details**><!-- **0..1** [Resource](http://hl7.org/fhir/xml.htm#Resource)([ANY](http://hl7.org/fhir/ANY.htm#ANY)) Details of service --></details>
</service>
<**adjustment**> <!-- **0..*** What's not covered & why -->
<**reason**><!-- **0..1** [CodeableConcept](http://hl7.org/fhir/datatypes.htm#CodeableConcept) Reason for adjustment --></reason>
<**amount**><!-- **1..1** [Money](http://hl7.org/fhir/Money.htm#Money) Amount of adjustment (usually negative) --></amount>
</adjustment>
<**subLine**><!-- **0..*** Content as for Claim.line Sub-elements of line item --></subLine>
</line>
<**extension**><!-- **0..*** [Extension](http://hl7.org/fhir/extensibility.htm#Extension) [See Extensions](http://hl7.org/fhir/extensibility.htm) --></extension>
<**text**><!-- **1..1** [Narrative](http://hl7.org/fhir/xml.htm#Narrative) Text summary of resource (for human interpretation) --></text>
</Claim>
Note that this is just a strawman for illustration purposes, to see what this would look like in json. So let’s see a couple of examples. First of all, let’s get the patient details out of the way. (and also, the formatting of this sucks compared to the standard FHIR representation, but the WordPress editor has defeated me in that regard this time around).
What the ABBI team provided:
Name: JACYLN BOURNE
Date of Birth: 4/15/1941
Address Line 1: 415 EAST 71ST ST
Address Line 2:
City: NEW YORK
State: NY
Zip: 10021
Phone Number:
Email: sample@bluebuttontrust.org
Part A Effective Date: 11/1/2008
Part B Effective Date: 2/1/2009
Other than the Effective dates, which are really coverage information, this goes in the Person resource, and is represented in JSON like this:
{
"Person" : {
"name" : [{
"family" : "BOURNE",
"given" : "JACYLN"
}],
"telecom" : [{
"system" : "email",
"value" : "sample@bluebuttontrust.org"
}],
"birthDate" : "1941-04-15",
"address" : [{
"line" : "415 EAST 71ST ST",
"city" : "NEW YORK",
"state" : "NY",
"zip" : "10021"
}],
"text" : {
"status" : "generated",
"div" : "..."
}
}
}
Note that I was going to fill out the narrative in the div properly, but trying to represent html elements in the preformatted text throws the WordPress editor out, so you’ll just have to imagine something proper there.
Moving on, to the core of the data, here’s sample data provided by the ABBI team:
Claim Number: 9427984358334
Provider: MANHATTAN ENDOSCOPY CENTER L
Provider Billing Address: CL #4685 PO BOX 95000 PHILADELPHIA PA 191954685
Service Start Date: 9/21/2012
Service End Date:
Amount Charged: $386.60
Medicare Approved: $386.59
Provider Paid: $386.59
You May be Billed: $0.00
Claim Type: PartB
Diagnosis Code 1: V1272
Diagnosis Code 2: 56210
Line number: 1
Date of Service From: 9/21/2012
Date of Service To: 9/21/2012
Procedure Code/Description: G0105 - Colorectal Cancer Screening; Colonoscopy On Individual At High Risk
Modifier 1/Description:
Modifier 2/Description:
Modifier 3/Description:
Modifier 4/Description:
Quantity Billed/Units: 1
Submitted Amount/Charges: $386.59
Allowed Amount: $386.59
Non-Covered: $0.00
Place of Service/Description: 24 - Ambulatory Surgical Center
Type of Service/Description: F - Ambulatory Surgical Center
Rendering Provider No: A300070363
Rendering Provider NPI: 1124324181
Line number: 2
Date of Service From: 10/22/2012
Date of Service To: 10/22/2012
Procedure Code/Description: G8907
Modifier 1/Description:
Modifier 2/Description:
Modifier 3/Description:
Modifier 4/Description:
Quantity Billed/Units: 1
Submitted Amount/Charges: $0.01
Allowed Amount: $0.00
Non-Covered: $0.01
Place of Service/Description: 24 - Ambulatory Surgical Center
Type of Service/Description: F - Ambulatory Surgical Center
Rendering Provider No: A300070363
Rendering Provider NPI: 1124324181
Represented in JSON following the definitions in the Claim resource above, this looks like this:
{
"Claim" : {
"identifier": {
"id" : { "value" : "9427984358334" }
},
"type" : {
"coding" : {
"code" : "PartB"
}
},
"period" : {
"start" : { "value" : "2012-09-21" }
},
"patient" : {
"type" : "Patient",
"id" : "example-abbi"
},
"billingProvider" : {
"Organization" : {
"identifier" : [ {
"label" : "Provider No",
"identifier" : {
"id" : "A300070363"
}
}, {
"use" : "official",
"label" : "Provider NPI",
"identifier" : {
"system" : "http://us.gov/NPI",
"id" : "1124324181"
}
} ]
"name" : { value : "MANHATTAN ENDOSCOPY CENTER L" },
"address" : {
"line" : "CL #4685 PO BOX 95000",
"city" : "PHILADELPHIA",
"state" : "PA",
"dpid" : "191954685"
}
}
},
"netAmount" : {
"value" : "386.60".
"units" : "$"
}
"allowedAmount" : {
"value" : "386.59",
"units" : "$"
}
"coveredAmount" : {
"value" : "386.59",
"units" : "$"
}
"line" : [ {
"code" : {
"coding" : {
"system" : "http://cms.gov/Medicare/Coding/type-of-service-codes",
"code" : "1",
"display" : "Medical Care"
}
}
"unitAmount" : {
"value" : "386.59",
"units" : "$"
}
"unitQuantity" : {
"value" : "1"
}
"netAmount" : {
"value" : "386.59",
"units" : "$"
}
"allowedAmount" : {
"value" : "386.59",
"units" : "$"
}
"service" : [ {
"type" : {
"coding" : {
"code" : "G0105",
"display" : "Colorectal Cancer Screening; Colonoscopy On Individual At High Risk"
}
}
"period" : {
"start" : "2012-09-21",
"end" : "2012-09-21"
}
"location" : {
"Location" : {
"code" : {
"coding" : {
"code" : "24",
"display" : "Ambulatory Surgical Center"
}
}
}
}
} ]
},
{
"code" : {
"coding" : {
"system" : "http://cms.gov/Medicare/Coding/type-of-service-codes",
"code" : "2",
"display" : "Administrivia"
}
}
"unitAmount" : {
"value" : "0.01",
"units" : "$"
}
"unitQuantity" : {
"value" : "1"
}
"netAmount" : {
"value" : "0.01",
"units" : "$"
}
"allowedAmount" : {
"value" : "0.00",
"units" : "$"
}
"service" : {
"type" : {
"coding" : {
"code" : "G8907"
}
}
"period" : {
"start" : "2012-10-22",
"end" : "2012-10-22"
}
"location" : {
"Location" : {
"code" : {
"coding" : {
"code" : "24",
"display" : "Ambulatory Surgical Center"
}
}
}
}
}
}],
"text" : {
"status" : "generated",
"div" : "..."
}
}
}
Though there’s plenty of discussion to have around the exact design of the resource, and what elements there should be, etc, this is enough to show roughly what the output would look like using JSON resources as defined by FHIR. Coming cold at this, most readers would probably comment about a couple of apparently spurious levels of nesting, which equate to places for redirection or abstraction - such as code…coding…code, or location…Location. There’s good reasons for these nesting, though we’re still looking at cleaning this up so it looks better in the final instance.
p.s. Lloyd McKenzie did much of the preparative work for this post, including the original claim resource design - thanks.
