Question: IHE PIX v3 Acknowledgement
May 30, 2013Question
I am working on a PIX v3 feed implementation. Have taken pains to understand the v3 messaging structure. I have been following IHE norms for PIXv3. Currently am working on sample AcceptAck message. The sample message that I created looks like this:```<MCCI_IN000002UV01 ITSVersion=”XML_1.0” xmlns=”urn:hl7-org:v3” xmlns:xsi=”http://www.w3.org/ 2001/XMLSchema-instance” xsi:schemaLocation=”urn:hl7- org:v3”>
Answer:
Well, this is taken from the standard HL7 v3 transmission subject, found here (if you are not a registered user of HL7.org, you’ll get a link saying you must be a paid user to get that content, but you only have to sign up, not pay).
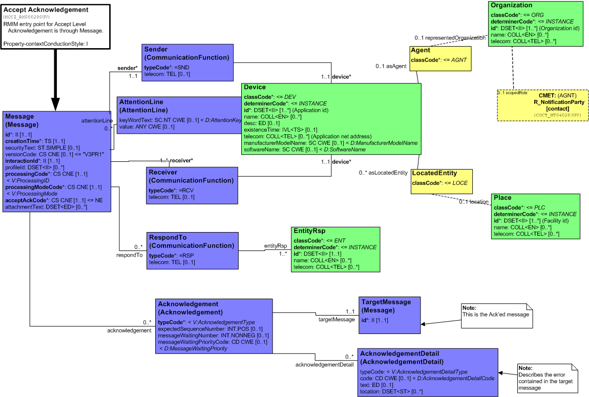
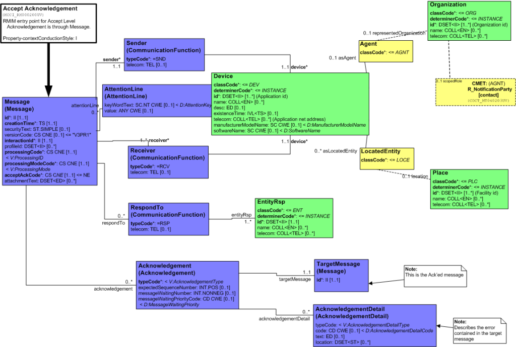
The relevant content description is best summarised in the applicable RMIM design:
Everything that this says is required is populated in the message, so it’s valid as far as HL7 is concerned. The Agent and Organization parts are optional.
Nothing in the IHE documentation tells me that these are required, and I can’t think of any valid reason for them to be required for PIX/PDQ.
So it looks fine to me.
